Enabling SNMP monitoring
NAVIGATION VSA 10 Agent > Server Modules > SNMP > Monitor SNMP > Manage SNMP Agents > Discover/Add
Simple Network Management Protocol (SNMP) is an "internet-standard protocol for managing devices on IP networks." Devices that typically support SNMP include routers, switches, servers, workstations, printers, modem racks, and more. It is used mostly in network management systems to monitor network-attached devices for conditions that warrant administrative attention. SNMP is a component of the Internet Protocol Suite as defined by the Internet Engineering Task Force (IETF). It consists of a set of standards for network management, including an application layer protocol, a database schema, and a set of data objects. SNMP Agents expose MIB objects expressed as variables.
This feature allows for SNMP agent exploring, crawling for exposed variables, visibility of real-time values on the mobile clients, and monitoring variables for changes using configured rules.

Or, you can manually add them by providing the connection details.
After the SNMP agent configuration is complete, you'll add the variables you wish to monitor in the Variables tab.
To correctly identify each variable type and usage, consult the SNMP MIB Reference Guide released by the vendor of the agent. The MIB document contains information regarding each variable exposed by the SNMP agent.
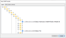
It is possible to manually write the variable OID (object identifier) or using the OID crawl ... option when adding a variable.
Enabling notifications for SNMP monitoring
NAVIGATION VSA 10 Agent > Notifications > Server Modules > SNMP > Send a notification when one of these conditions are met > Add
The SNMP tab contains a list of notification rules for monitored SNMP variables. To configure SNMP notifications, you must first add an SNMP agent and the variables you are interested in. Consult the MIB Document released by the device’s or software’s vendor to review accurate information of each variable’s purpose.
After clicking Add, select a variable from the monitored variables list using the variable crawl ... option, selecting a variable, and clicking OK. Enter the variable type and select notification conditions.
NOTE You may have more than one notification rule for one SNMP variable.
Configuring SNMP via the System Details profile type
NAVIGATION VSA 10 > Profiles > System Details (Device Configuration) profile type > Server Modules section > SNMP
VSA 10 web application policy settings (if applied to the same device) will take precedence over the individual agent settings. Policies allow you to apply monitoring rules to multiple devices simultaneously. You can opt for policy settings to adopt the settings configured in the VSA 10 Agent by selecting the Use agent settings option for any setting in a profile.
